Atrás

Nueva versión en pruebas del XMLControl

20·03·2018

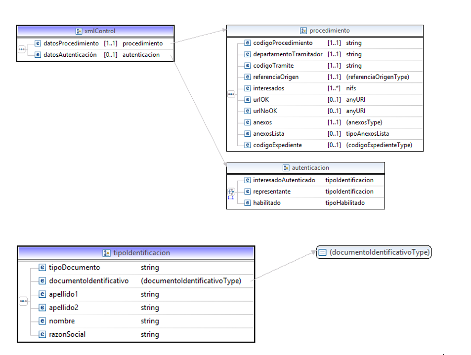
Publicada en pruebas nueva versión de XMLControl con los datos de nombre y apellidos o razón social para los interesados y lista de anexos a solicitar.

Los datos de nombre y apellidos o razón social son necesarios para la conexión con la pasarela de pago, considerándose en el caso de esta conexión al primero de los interesados como titular de la deuda (se mostrará por ejemplo en la carta de pago).

La lista de anexos permite indicar al Presentador cuales de la lista de anexos definidos en Dexel debe solicitarse. Es decir, que el formulario específico a partir de la información recogida puede indicarle al presentador cuales concretamente de los anexos disponibles para el procedimiento podrá adjuntar el ciudadano.

Estructura disponible en la  documentación técnica Paecarm > guía del Presentador  





IMÁGENES

Imagenes